Oracle8i Application Developer's Guide - XML
Release 3 (8.1.7)

Part Number A86030-01

Library

Product

Contents

Index

Go to previous page Go to beginning of chapter Go to next page

B2B XML Application: Step by Step , 15 of 32


B2B XML Application: Data Exchange Flow

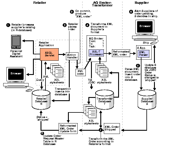
Figure 13-5 shows the detailed transaction diagram of the process when the Retailer orders good from a Supplier and receives a confirmation from the Supplier that the goods have been shipped.

Figure 13-5 Inter-Business Data Exchange: Using XML and AQ to send Retailer's Order to a Supplier and Receive Order Status and Acknowledgement from the Supplier



Go to previous page Go to beginning of chapter Go to next page
Oracle
Copyright © 1996-2000, Oracle Corporation.

All Rights Reserved.

Library

Product

Contents

Index