Oracle8i Application Developer's Guide - XML
Release 3 (8.1.7)

Part Number A86030-01

Library

Product

Contents

Index

Go to previous page Go to beginning of chapter Go to next page

Using XSQL Servlet, 9 of 24


XSQL Page Processor Usage

The XSQL Page Processor usage is described in the following sections:

XSQL Usage Overview

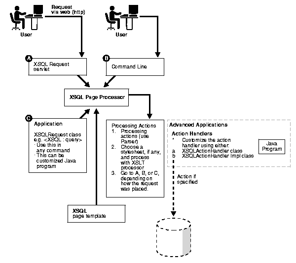
Figure 19-6 summarizes how the XSQL Page Processor is used.

The XSQL Page Processor can be accessed in three main ways:

XSQL Page Processor processes the XSQL page template.

Processing actions are stipulated in the XSQL page template and processed by the XSQL Page Processor. The following transpires:

  1. XSQL Page Processor determines (parses) the processing action to be carried out

  2. A stylesheet, if any, is selected and processed using the XSLT Processor

  3. The result or action is returned to A, B, or C, according to where the request came from.

  4. You can also customize action handlers in Java using either of the following ActionHandler classes:

    • XSQLActionHandler() class

    • XSQLActionHandlerImpl() class

Figure 19-6 XSQL Page Processor: Overview



Go to previous page Go to beginning of chapter Go to next page
Oracle
Copyright © 1996-2000, Oracle Corporation.

All Rights Reserved.

Library

Product

Contents

Index